
AI 이미지는 어딘가 인위적인 느낌이 많이들고, 사실적인 느낌이 떨어지기 마련입니다. 이 글에서는 이미지에 입자(grain) 효과와 비네팅(vignett) 효과를 추가하여 사실적인 이미지를 만드는 워크플로를 소개합니다.
소프트웨어
ComfyUI
이 글에서는 노드 기반의 스테이블 디퓨전용 GUI인 ComfyUI를 사용합니다. ComfyUI는 AUTOMATIC1111보다 속도가 빠르고 유연하기 때문에 요즘 사용자가 급증하는 추세입니다. ComfyUI의 설치방법 및 기본적인 사용방법은 이 글을, 투토리얼은 이 글을 읽어보시기 바랍니다.
따라하기
1 단계 : ComfyUI 워크플로 불러오기
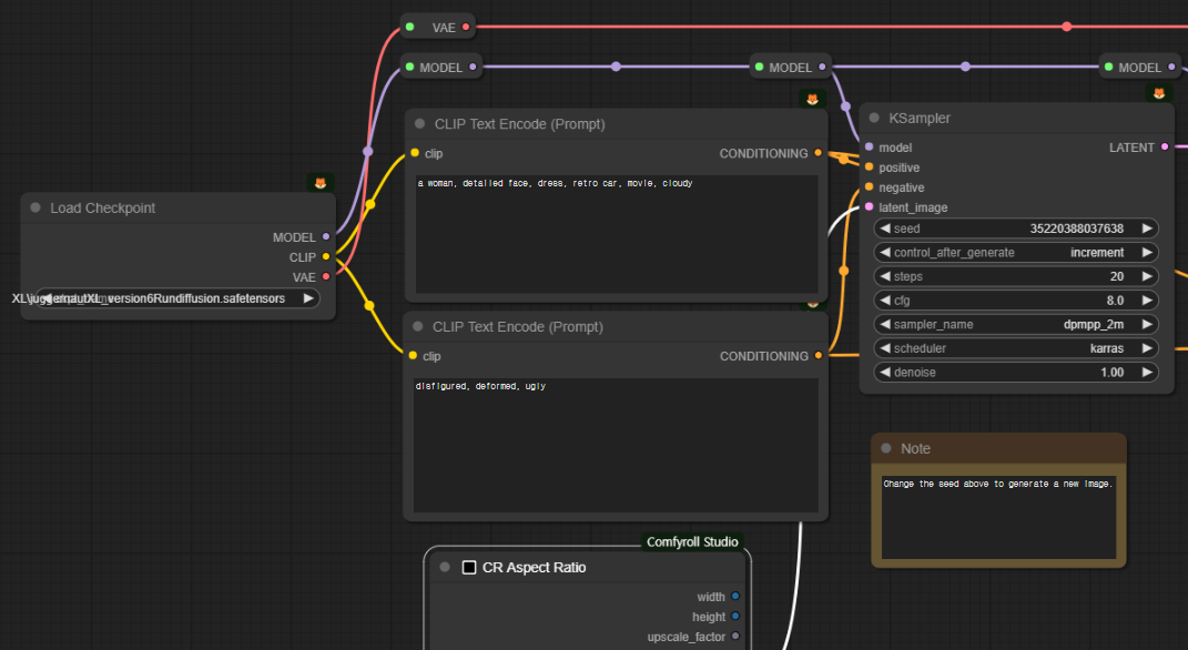
아래 그림이나 json 파일을 다운로드 받은 후, ComfyUI 화면에 Drag&Drop하면 워크플로를 사용할 수 있습니다.

이 워크플로는 대부분 그냥 그대로 사용할 수 있지만, 때때로 오류가 발생할 수 있습니다. 그러한 경우, 다음과 같은 작업이 필요할 수 있습니다.
- 처음 사용할 때 - ComfyUI Manager 를 설치해야 합니다.
- ComfyUI를 오랜만에 사용할 때 - ComfyUI를 최신버전으로 업데이트해야 합니다.
- 노드가 없다고 (빨간색) 경고가 뜰 때 - 빠진 커스톰 노드를 가져오기해야 합니다.
- 불러오기 혹은 수행중 에러 발생시 - 커스톰 노드를 업데이트해야 합니다.
2 단계 : 체크포인트 모델 설정하기
이 워크플로에서는 JuggernautXL 모델을 사용합니다. 파일을 다운로드 받은 후, ComfyUI\models\checkpoints 폴더에 넣어주시면 됩니다(AUTOMATIC1111과 모델을 공유할 경우,여기를 읽어보시기 바랍니다).
3 단계 : 이미지 생성하기
[Queue Prompt] 버튼을 누르면 아래와 같은 이미지가 생성됩니다.

변형 방법
- 이 워크플로에서는 "Hi Res Fix" 부분을 비활성화시켜뒀습니다. 이미지를 더 확대하고 싶으시면 그룹의 제목(Hi Res Fix라고 쓰여진 부분)을 우클릭하고 "Set Group Nodes to Always"를 선택하시면 됩니다.

- 이미지를 다른 걸로 바꾸고 싶으시면 KSampler의 씨드(seed)값을 바꿔주면 됩니다. 저의 경우엔 "control_after_generate" 를 "increment(1 증가)"로 두고 생성한 후, 생성된 이미지가 마음에 들면 위의 seed 값에서 1을 빼주는 방식을 좋아합니다.

- 이미지의 크기는 [CR Aspect Ratio] 노드의 "aspect_ratio"를 사용해서 조절합니다. 이 노드는 SD1.5 및 SDXL 모두 사용할 수 있습니다.

- 입자 효과(Film Grain) : [Film Grain]노드의 "intensity"를 높이면 입자가 많아집니다.

- 비네팅 효과(Vignette) : [CR Vignette Filter] 노드의 "feature_amount" 와 "zoom"값을 조절하면 비네팅 효과의 크기를 조절할 수 있습니다.

간략한 워크플로 설명
이 워크플로는 크게 세부분으로 구성됩니다.
맨 앞쪽은 ComfyUI 에서 이미지를 생성하는 기본적인 워크플로로 구성되어 있습니다. 메뉴에서 "Load Default"를 누르면 나오는 워크플로와 거의 비슷합니다.

가운데는 Hires Fix 즉, 확대하면서 이미지의 디테일을 더 채워주는 부분입니다. [Upscale Latent By] 노드는 잠상을 입력받아서 정해진 배율만큼 키워주는 역할을 하고, [KSampler] 노드는 이렇게 확대된 이미지를 다시한번 샘플링해서 디테일을 채워줍니다.

마지막은 [KSampler] 노드에서 생성한 이미지를 디코딩하여 이미지를 생성해주고(VAE Decode), 이 이미지에 필름 입자 효과를 넣어주는 [FilmGrain] 노드와 비네팅 효과를 넣어주는 [CR Vignette Filter] 이미지로 구성됩니다.

이상입니다. 이 글은 https://stable-diffusion-art.com/add-film-grain-and-vignette-comfyui/ (회원 전용)의 내용을 일부 수정하여 작성하였습니다.
민, 푸른하늘
===
- ComfyUI로 설치 및 사용법 기초
- ComfyUI 투토리얼
- ComfyUI를 위한 유용한 정보
- ComfyUI와 SDXL 사용법(1) - 기초
- ComfyUI에서 ControlNet 사용법
- 편리한 ComfyUI 워크플로 모음
- LCM-LoRA - 초고속 스테이블 디퓨전
- Stable Video Diffusion(비디오 스테이블 디퓨전)
- Stable Diffusion 인공지능 이미지 생초보 가이드
- Stable Diffusion 대표 UI - AUTOMATIC1111 설치방법
- Automatic1111 GUI: 초보자 가이드(메뉴 해설)
- Stable Diffusion에 대한 기본적인 이론
- ChatGPT로 스테이블 디퓨전 프롬프트 만들기